KI-gestütztes Chatbot-System zur Förderung der psychischen Gesundheit älterer Menschen

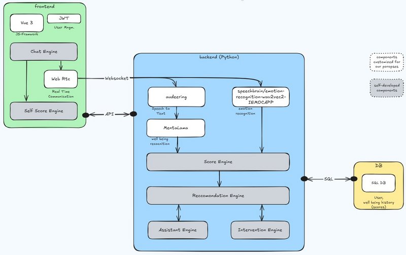
Im Rahmen des Studierendenprojekts „WellBee“ entwickelten Medizininformatiker, Wirtschaftsinformatiker und Informatiker im 6. Semester ein innovatives, KI-basiertes Chatbot-System, das gezielt die psychische Gesundheit älterer Menschen unterstützt. Dazu wurde eine multimodale Plattform entworfen und prototypisch umgesetzt, die durch kontinuierliche, niedrigschwellige Erfassung des subjektiven Wohlbefindens eine frühzeitige Erkennung psychischer Belastungen ermöglicht.
Das System kombiniert fortschrittliche Sprach- und Textanalysen mit regelmäßigen Selbstbewertungen und liefert so ein umfassendes Bild des Wohlbefindens der Nutzenden. Bei Bedarf generiert die Plattform personalisierte Empfehlungen oder leitet gezielte Interventionen ein – ideal für den Einsatz in Pflegeeinrichtungen und im häuslichen Umfeld.
„WellBee“ zeigt, wie Künstliche Intelligenz dabei helfen kann, die Betreuung älterer Menschen zu verbessern und ihr Wohlbefinden nachhaltig zu fördern.
Das Projektteam bestand aus Mario Krumscheid, Ricarda Neumann, Jonas Besler, Laurin Goell, Madline Lutz, Mahmut Aktas, Valdrit Preteni und Pierre Eric Tah Hine. Frau Prof. Dr. Bochtler betreute die Studierenden bei der Planung und Umsetzung des Projekts.


